Saltar navegación

Activa JavaScript para disfrutar de los vídeos de la Mediateca.

Obteniendo y trabajando con el modelo relacional en Data modeler - Contenido educativo

Ajuste de pantalla

El ajuste de pantalla se aprecia al ver el vídeo en pantalla completa. Elige la presentación que más te guste:

Subido el 23 de octubre de 2024 por Alba M.

281 visualizaciones

Descargar la transcripción

Sigamos avanzando con el data model. Una vez que tenemos un modelo totalmente completado, 00:00:01
lo que vamos a querer hacer es pasarlo a el modelo relacional y vamos a ver cómo lo haríamos. Pero 00:00:09
antes quería deciros que si alguna vez tenéis puesto un atributo en la relación y no lo veis, 00:00:17
tenéis que hacer clic sin nada seleccionado en una zona blanca del diagrama 00:00:24
y aseguraros que desde el atributo mostrar están activados los atributos de relación 00:00:29
de esa forma si ponéis un atributo se va a ver 00:00:35
vamos ahora sí a hacerlo del ingeniero 00:00:39
dando este botón que se llama realizar ingeniería 00:00:45
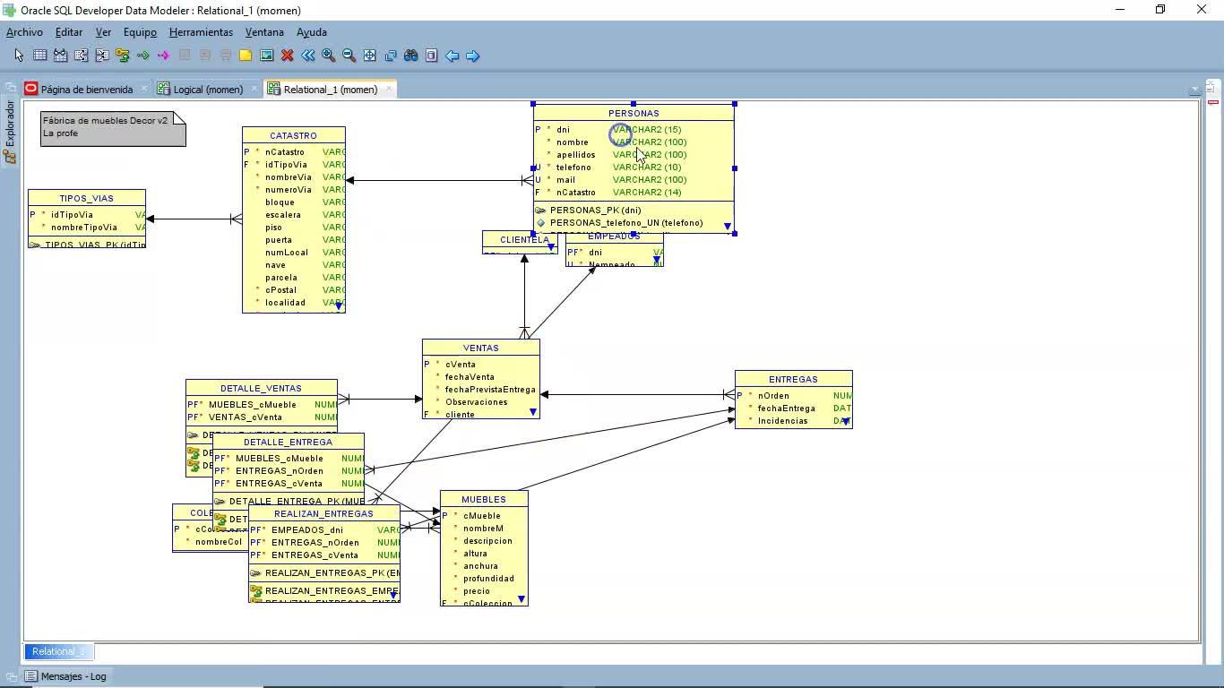
lo que va a hacer es transformar automáticamente este modelo en el modelo relativo 00:00:50
le decimos 00:00:54
realizar ingeniería 00:00:57
y como veis está todo 00:00:59
mezclado y no se ven bien 00:01:02
los elementos 00:01:04
lo que tenemos que hacer ahora es con paciencia 00:01:05
empezar a 00:01:08
intentar mover de sitio 00:01:09
lo que necesitemos 00:01:12
para ver donde van las flechas 00:01:14
y que no se mezclen 00:01:16
vale 00:01:18
este es un pie 00:01:19
que puede cambiar 00:01:21
y agrandamos, agrandamos hasta que se vea completamente el modelo relacional y vemos 00:01:24
lo que ha hecho. 00:01:34
La tabla se tiene que ver completa y vamos tabla a tabla completando para ver todo lo 00:01:35
que tiene de fin, tanto los atributos con sus tipos de datos como su clave primaria 00:01:44
como en el caso de que tengan claves ajenas, las claves ajenas, yo por ejemplo la he colocado 00:01:51
aquí, si queréis cambiar la colocación de algún campo lo hacéis con este tipo de 00:01:59
vía, en este caso el tipo de vía me ha dejado, me ha puesto el mismo del ID tipo de vía, 00:02:05
que no quiero que ponga el ID tipo de vía, quiero cambiarlo, pues lo personalizo y lo 00:02:13
Es muy posible que a vosotros os haya cogido el nombre de la tabla y luego el nombre del 00:02:18
campo. 00:02:28
A mí no me lo ha hecho porque realmente lo que he hecho es partir de algo que tenía 00:02:29
hecho y ver. 00:02:33
Por eso parte diferente. 00:02:34
Pero sí que quiero que lo comprobéis. 00:02:39
En este caso, cuando haya clases, aquí el arco no se justifica, pero tenéis que elegirlo. 00:02:41
Vale, pues aquí os voy a dejar, veis que aquí le llama número de catastro, pues le voy a llamar domicilio. 00:02:51
Quiero que reviséis todas las claves ajenas, incluso si queréis ver su definición sobre qué tabla está, lo podéis ver de aquí. 00:02:59
incluso las reglas que vimos que no se hacían veis está en noa veamos por ejemplo aquí veis que 00:03:09
han creado las claves ajenas de las entregas realizadas con el empleado el orden y la venta 00:03:20
vale y ha puesto el nombre de la tabla estos son los campos que yo os digo que conviene decir que 00:03:29
este es el empleado. Porque luego cuando tenemos que hacer consultas, pues es muy complicado 00:03:36
seguir con esa nomenclatura. 00:03:45
Ah no, ese no es el orden de venta. A la entrega le había puesto un orden que era de cuándo 00:03:47
está trasladada la clave. Si no tengo cualquier problema, pues voy aquí y reviso si tenía 00:04:10
una debilidad de identidad, pues entonces la mitad tenía que ser el primero, ¿vale? 00:04:16
O sea que tiene que cumplir un poco la teoría que nosotros hemos visto. 00:04:21
Mirar que cuando se desplaza fuera de la zona puedo moverme con las líneas de desplazamiento 00:04:24
y ver todo el diagrama. 00:04:32
Que se vea todo completamente. 00:04:35
Aquí me dice quién ha entregado cada cosa. 00:04:40
si veo algún error pues lo arreglo, el mejor que arreglarlo aquí la verdad es que hubiera 00:04:46
sido mejor venir aquí a entregas y darme cuenta, mirad que en el caso de Koshkai's 00:05:00
cuando cerráis y os deis a abrir 00:05:12
para fechas que no había salido hasta ahora 00:05:18
y las incidencias con datos o con error 00:05:29
que tengo que soltar 00:05:41
y ahora habría que volver a hacer la inteligencia 00:05:43
pero eso tan pequeño pasa 00:05:47
a veces no importa 00:05:49
vale, pues me tengo que quedar por aquí 00:05:51
arreglando esto 00:05:53
y ahora os enseño más cosas. 00:05:55
Bueno, si no me he equivocado el diagrama ya está completo 00:05:57
y os voy a enseñar otra cosa. 00:06:00
Siempre es bueno guardar para que no se pierda nada 00:06:02
y luego algo importante con los diagramas 00:06:07
es que los podéis imprimir por separado 00:06:10
por ejemplo en un archivo PDF 00:06:13
y entonces aquí buscarías 00:06:17
la carpeta en la que lo vayáis a poner y les escribís el nombre del leer de muebles. 00:06:22
Y esto es lo que estáis acostumbrados a ver con el PDF. 00:06:38
El diagrama relacional también se puede imprimir de la misma manera, 00:06:41
pisándose encima y diciéndole que lo vas a imprimir en PDF y escogiendo el sitio donde lo vas a imprimir. 00:06:45
por ahora también tenéis trabajo de pasar el de las nóminas 00:06:51
Idioma/s:
es
Autor/es:
Alba Moreno Tejeda
Subido por:
Alba M.
Licencia:
Reconocimiento - No comercial
Visualizaciones:
281
Fecha:
23 de octubre de 2024 - 15:04
Visibilidad:
Público
Centro:
IES CIUDAD ESCOLAR
Duración:
06′ 59″
Relación de aspecto:
1.78:1
Resolución:
1366x768 píxeles
Tamaño:
24.70 MBytes

Del mismo autor…

Ver más del mismo autor


EducaMadrid, Plataforma Educativa de la Comunidad de Madrid

Plataforma Educativa EducaMadrid