IES CIUDAD ESCOLAR vídeos
CAS Centro Activo y Saludable
Contenido educativo. subido por Ies ciudadescolar madrid 00′ 45″ - hace 11 meses - 18 visualizacionesLa City no para
Contenido educativo. subido por Ies ciudadescolar madrid 01′ 0″ - hace 11 meses - 17 visualizacionesSituación aprendizaje Sistemas Informáticos
Contenido educativo. subido por Maria Llanos S. 02′ 53″ - hace 12 meses - Idioma:
- 4 visualizacionesPower You Business 2025 - La Morada
Contenido educativo. subido por Emprende ies ciudadescolar madrid 01′ 20″ - hace un año - 7 visualizacionesEnvío de anexos I y II. Acceso a FFE - Contenido educativo
Contenido educativo. subido por Ies ciudadescolar madrid 06′ 24″ - hace un año - 607 visualizacionesSesión evaluación acceso a FFE
Contenido educativo. subido por Ies ciudadescolar madrid 11′ 01″ - hace un año - 332 visualizacionesDe las tablas al modelo entidad relación
Actualizar sistema operativo Linux Oracle 8
Crear las tablas del modelo físico e introducir datos desde Devoloper
Primeros pasos para crear el modelo físico en Developer
Obtener DDL con Data Modeler
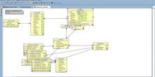
Obteniendo y trabajando con el modelo relacional en Data modeler
Utilizando Data modeler
1.3. Evidencias fundamentales (Infografía FP Informática) VictoriaGonzalez
1.1.Evidencias fundamentales (video LMS) VictoriaGonzalez
Contenidos digitales propios
Innovación Metodológica
Plataforma de aprendizaje y herramientas de evaluación
contro biológico autoclave
brackets princesa Leonor
pulido de férula
ferula David
guia de color
colmillo con cera